'Quirk Bots' is an experimental project that speculates on the value of making work-space objects smarter and whether or not they have the potential to enhance the day-to-day work experience. 

This project is an installation demonstrating the automation of everyday objects. What happens if we automate the mundane motions we perform on objects in our workspace? Will it make objects smarter? Will it be helpful? Funny? Or annoying?

 
quirk bots-thumbnail-06.png
 
 

The 'Quirk Bots' kit

study-lamp-motion.gif

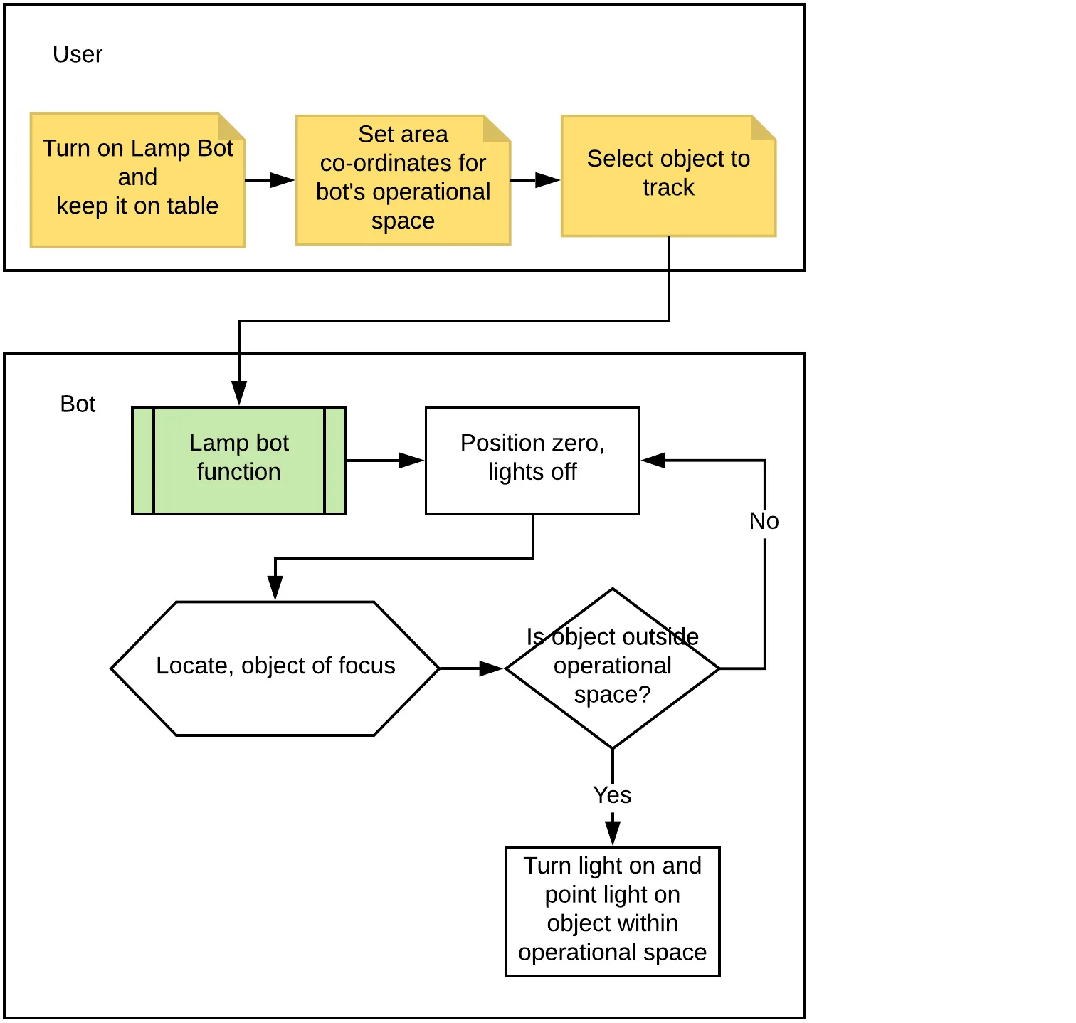
Lamp Bot

A study lamp that follows books or objects of focus to give the user perfect lighting at all time.

 
 

Stationery Bot

A pen holder that picks and stores stationery like pens, pencils, etc.

pen-holder.gif
 

Knolling Bot

A cube that aligns objects on the table in perfect orientation.

(Aligned parallel or perpendicular to the edge of the table)

 
 

Screen Bot

A computer screen that follows user's face to give best viewing angle at all time.

screen.gif
 

Working prototypes

protos.jpg
 

Lamp bot

VID_20180326_190325.gif
 
VID_20180326_190325_1.gif

Stationery bot

 

Presentation video

Quirk bot experiement
 

Process

Automation and wireless communication along with many other technologies has created a potential for consumer products to be more dynamic with new functionalities. I had many questions in the beginning of the project which I was curious to find out.

  • What's the next smart product?
  • What technology would it use?
  • What are the limitation?
  • Who are the user?
  • What are the user problems?
  • Would it have automation capabilities?
 

    Experimental design process

    A method to realize the problem and its potential solution through speculative concept testing.

    design reprocess-01.png
     

    How much is too much with respect to robotic task automation? Can automation in the workspace help us be more productive? What would happen if we automate regular objects in our workspace to make us productive?

    3.JPG
     
    This Cornell box is an abstraction of the purpose of my thesis theme: Automation, Modularity and Design.

    This Cornell box is an abstraction of the purpose of my thesis theme: Automation, Modularity and Design.

    The box represents a space, where things ought to be placed. The box has modular parts that could be swapped with newer/different parts so that the user can modify it. The sphere kept in the middle indicates an important object that is useful to the user. The user can keep it somewhere else after use. The button indicates an easy method to tell the object that the user is done using it. The motors beneath pulls a string attached to the sphere, in turn helping the user to keep the object back in its place.

     

    Research

    Understanding existing examples of automation in everyday objects

    Understanding current accessible technologies

    Understanding my personal work habbits

    I have a habit of meticulously tidying my workspace, but takes up quite a lot of time away from important things.

    Objects in my workspace

    objects.jpg

    Observing my workspace habits

    ezgif.com-optimize.gif

    Almost 40% of my work time is spent on preparation, so as to start working.

    time wasted.jpg
     

    Who would have similar issues?

    Thesis storyboard_Mark.jpg
    Thesis storyboard_personas.jpg

    Young professionals with a lot to do and no time to lose. Stressed, overworked, satisfied with simple joys of life.

     

    How would this help them?

    Here is an example of Mark. Mark goes to work every morning. He has tight deadlines, many tasks to complete and meetings to attend. By the end of the day, his desk is a mess, he doesn't have time to tidy it up. But every morning he finds his desk clean and tidy. Mark's secret is a set of smart objects he has on his desk that do all his tidying up chores for him, so that he can focus on his important tasks.

    Thesis storyboard-01.jpg
     

    Quirk: A peculiar behavioral habit or idiosyncrasy.

    Quirk bots: Automation for human quirks, based on mimicking of their idiosyncratic motions.

     

    Prototyping

    Creating simulations using Solidwork's automation tools.

    combined.gif

    Stationery Bot

    Mock test

    VID_20180326_190325_2.gif

    Work flow

    stationery bot work flow.jpg

    Construction

    stationery bot proto.jpg
     

    Lamp Bot

    Mock test

    lamp test.gif

    Work flow

    lamp bot work flow.jpg

    Construction

    lamp bot proto.jpg
     

    User test

    Findings:

    • User tested with 20 people of different ages and backgrounds.
    • People liked the interactions, mostly because of the novelty factor.
    • Some might want to buy it as a toy, but may not find it really useful.
    • Some users saw potential in terms of solution for accessibility issues.
    • Some were concerned about cost, practicality and features.
    • Some would like to connect it with their smartphones or voice assistant devices.
    • A lot of smiles and giggles.
     

    Most asked questions:

    • Could it remind me to do tasks?
    • Could they help me with tasks I perform at my desk?
    • Could it help me find things?
    • Would it help me in some way if i'm not at my desk?
    • Can it pair with my Alexa/Google home?
    • Could I command them?
    • What are the security concerns?
     

    Conclusion

    The meaningful findings discovered from this experiment can be implemented to create a new smart product.

    • There's a potential for smart (AI) products to have Spatial Reach
    • Should be Affordable, Minimal in form, Easy to use and Secure
    • Most importantly, the new smart product should be Polite, focus on Accessibility issues and Delightful
     

    So what's the next smart product?

    • An Interactive assistant with spatial access
    • Compatibility with other smart devices
    • Projects light and images in its surrounding
    • Object sensor
    • Orientation agnostic
    • Locally processed data for faster response and security

    How will it work?

    projector-bot-table-scenes_1-01.gif